คำถาม
ทำการแลกแต้มสมาชิกไปแล้ว แต่แต้มที่แสดงบนใบเสร็จรับเงินยังเท่าเดิม ต้องแก้ไขอย่างไร
สาเหตุ
แต้มสมาชิกบนใบเสร็จรับเงินยังไม่เปลี่ยนแปลง เนื่องจาก
-
โปรแกรมบัญชีบริหารสำเร็จรูป Bplus ERP ยังไม่ได้ทำการ กดคำนวณแต้มสมาชิก
-
โปรแกรมบัญชีบริหารสำเร็จรูป Bplus ERP ยังไม่ได้ทำการ กดเตรียมข้อมูล
-
เครื่องบันทึกเงินสด Bplus POS ยังไม่ได้ทำการ รับ/ปรับปรุงข้อมูล
จึงทำให้ข้อมูลแคมเปญและแต้มสมาชิกยังไม่ถูกอัปเดตไปที่เครื่อง POS ส่งผลให้ระบบไม่ตัดแต้มสมาชิกตามที่มีการแลก
วัตถุประสงค์
เพื่อให้ระบบแต้มสมาชิกในโปรแกรม Bplus ERP และเครื่องบันทึกเงินสด Bplus POS แสดงผลและตัดแต้มสมาชิกได้ถูกต้องตรงกัน โดยให้ผู้ใช้งานทราบขั้นตอนการเตรียมข้อมูลจากระบบ ERP และการรับข้อมูลที่เครื่อง POS เพื่อให้แต้มสมาชิกบนใบเสร็จรับเงินถูกต้องตามการแลกแต้มจริง
เป้าหมาย
เพื่อให้แต้มสมาชิกหลังการแลกถูกอัปเดตและตัดแต้มได้ถูกต้องบนเครื่องบันทึกเงินสด Bplus POS โดยใบเสร็จรับเงินต้องแสดงจำนวนแต้มคงเหลือตรงกับข้อมูลในระบบ Bplus ERP และสามารถใช้งานแคมเปญสมาชิกได้ตามเงื่อนไขที่กำหนดโดยไม่เกิดความคลาดเคลื่อนของข้อมูล
ผลลัพธ์
-
แต้มสมาชิกจะถูกอัปเดตถูกต้อง
-
ระบบสามารถตัดแต้มสมาชิกได้ตามการแลกจริง
-
ใบเสร็จรับเงินแสดงจำนวนแต้มคงเหลือได้ถูกต้องตามระบบ
แนวทางปฎิบัติ
1. คำนวณแต้มสมาชิก
สมาชิก → เครื่องมือ → คำนวณแต้มสมาชืกหน้าร้าน

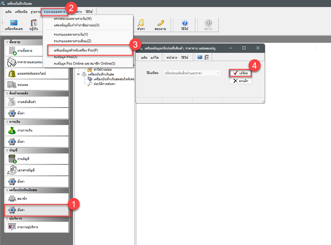
2. เตรียมข้อมูลจากโปรแกรม Bplus ERP
ให้เข้าไปที่เมนู
เครื่องบันทึกเงินสด → รวบรวมยอดขาย → เตรียมข้อมูลสำหรับเครื่องบันทึกเงินสด
จากนั้นทำการกด เตรียมข้อมูล เพื่อส่งข้อมูลแคมเปญและแต้มสมาชิกไปยังเครื่อง POS

3. รับข้อมูลที่เครื่องบันทึกเงินสด Bplus POS
ที่เครื่อง POS ให้เข้าเมนู
แฟ้ม → รับชื่อสินค้า,ราคา,แคมเปญจากสนญ.
เพื่อดึงข้อมูลล่าสุดจากระบบ ERP เข้ามาใช้งาน

ประโยชน์ที่ได้รับ
ผู้ใช้งานสามารถบริหารจัดการแต้มสมาชิกได้อย่างถูกต้อง ลดปัญหาแต้มไม่ถูกตัดหรือแสดงผลคลาดเคลื่อนบนใบเสร็จรับเงิน ช่วยให้การใช้งานแคมเปญสมาชิกเป็นไปตามเงื่อนไขของระบบ เพิ่มความเชื่อมั่นให้กับลูกค้า ลดข้อร้องเรียนหน้าร้าน และทำให้การทำงานระหว่างระบบ Bplus ERP และ Bplus POS เชื่อมโยงข้อมูลได้อย่างมีประสิทธิภาพมากขึ้น